Chen-Wei Wang
王晨巍
cwwang@ihep.ac.cn
IHEP, CAS, China
This page is written very roughly and not carefully now. Please don’t take details too seriously, especially grammar.
orz
General
“Practice is the sole criterion for testing truth.”
As a researcher of observational astrophysics, I believe observation (experiment) is also the only way to verify theories. Apart from good fortune and continuous accumulation of observation data, significant progress in observational research primarily depends on the upgrading of instruments. Therefore, my dream is to become an instrument scientist and to design and manufacture extraordinary flagship space telescopes.
I have participated in engineering research at different stages for many satellites/instruments, including simulaiton, calibration, test of GECAM-A/B, GECAM-C (HEBS), GECAM-D (GTM) and SVOM/GRM, which are represent more detailed at here.
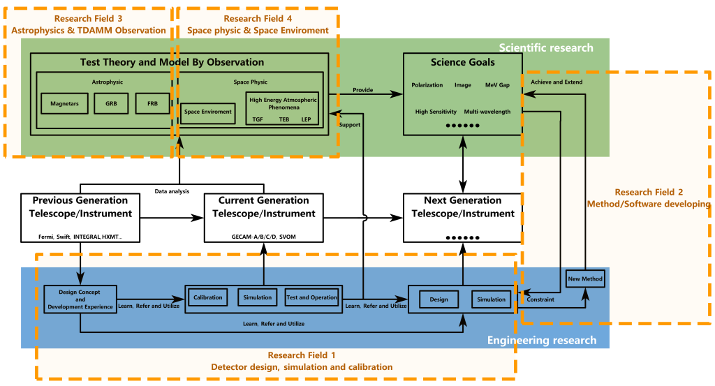
As depicted in Fig.1 in the below, the primary purpose of these works is to optimize the performance of the instrument, and to support conducting scientific research utilizing these instruments. Additionally, the experience gained from these studies can also be applied to future instrument development.
Fig.1 My main research topics and their relationships.
On the other hand, all observational work is conducted to carry out theoretical research. I have conducted a series of scientific studies related to high-energy transient with data from GECAM, HXMT, SVOM, Fermi, Swift and so on, which can be seen at here. These researches focus on the radiation mechanisms, central engines, and dissipation processes of gamma-ray bursts (GRBs), as well as the various explosion phenomena driven by magnetars. In addition to having a strong interest in the physical processes behind high-energy transient, I believe that a good instrument scientist must also understand what objects their instruments are observing, as well as the current research progress and the challenges that they are facing. This knowledge is crucial for determining which scientific goals future detectors should target and what level of performance they need to achieve, as shown in the Fig.1.
Moreover, “A good horse deserves a good saddle (好马配好鞍)”, new telescopes require new detection technologies and analysis methods that are compatible with them, not just making telescopes larger (although increasing size is necessary). Therefore, part of my time is also spent researching how to expand the capabilities of current generation instrument by new analysis method (can be seen at here.), as well as how to apply new detection technology and data analysis method to future instrument.
Additionally, during instrument research and data analysis, I have gradually undertaken some work related to the space environment and discovered some particularly interesting high energy atmospheric phenomena, as shown at here.
Therefore, my research can be broadly summarized into four parts: instrument, method, astrophysics, space physic.
As a young (perhaps?) academic noob (I’m sure), I do not intend to over boost the significance of my research or insist that my views are absolutely correct. However, I hope that my work can not only satisfy my personal curiosity but also provide some support and reference for others’ research. If it is lucky enough for me to make a small contribution to scientific development, it would be my greatest honor.
Research on Astrophysics
My major research focus is on high-energy transients such as GRBs and GRB-like phenomena (including mangetar X-ray burst, magnetar giant flare, burst from X-ray binary).
GRB is one of the most violent explosive events in the universe. Both massive star collapsar (also named as type II GRB, usually have long durations, probably associated with supernova) and compact star merger (also named as type I GRB, usually have short durations, probably associated with kilonova, and maybe associated with gravitational wave) can create GRBs. My research topic includes investigate the progenitor system, central engine, dissipative process and radiation mechanism by the observation of GRB prompt emission.
The classification of GRB is an important but difficult task, given the very complicated properties of various GRBs. Traditionally, GRBs can be divided into long GRBs and short GRBs by a simple but effective criteria—T90, which corresponds to the duration containing 90% of photons of a burst. However, with the improvement of the GRB monitoring network in recent years, more observations indicate the existence of a special type of GRB called “long (duration)” short (original) GRBs. Their duration falls within the typical long GRB region, but other properties resemble type I GRBs or fall between type I and type II GRBs. Well-known examples of such GRBs include GRB 060614, GRB 211227A, GRB 211211A, and GRB 230307A. On the other hand, also some events suggest there are type I GRBs with short duration, such as GRB 200826A, GRB 230812B and GRB 240825A. Therefore, I am enthusiastic about discovering and collecting more similar samples of “short” lGRBs and “long” sGRBs, attempting to find some reasonable explanations for their irregular duration.
Fig.4 Some samples of “short” lGRBs and “long” sGRBs.
Observationally, the prompt emission of GRBs can be further divided into (at least) three episodes: precursor, main emission, and extended emission (EE). The precursor is the shorter and weaker emission preceding the main emission, usually with a quiescent period between them. The EE is usually weaker, softer, but long lived compared to the main emission in some GRBs.
Just like the shape of leaves—where no two leaves in the world are exactly the same—we can still summarize certain patterns and classify them based on their shapes. This is also part of my research: summarizing different burst patterns in GRB (also magnetar X-ray burst) lightcurves and attempting to reveal the common physical processes behind bursts with identical patterns.
In addition to comparing and analyzing multiple samples to reveal general behaviors and laws of GRBs, I believe that constraining and refining physical models through detailed case-by-case studies is equally crucial. Therefore, I am also actively lead (or involving in) a series of research projects focusing on this approach.
Some GRBs can also lead to the birth of new magnetars, which are a kind of neutron star with an extremely strong magnetic field. Some magnetars can produce short X-ray bursts, as well as FRB(-like) events. Another topic of mine is investigating the radio-burst-associated magnetar X-ray bursts, summarizing burst patterns of magnetar X-ray bursts, and distinguishing magnetar giant flares from short GRBs. (TBC)
BA, TA and Operation
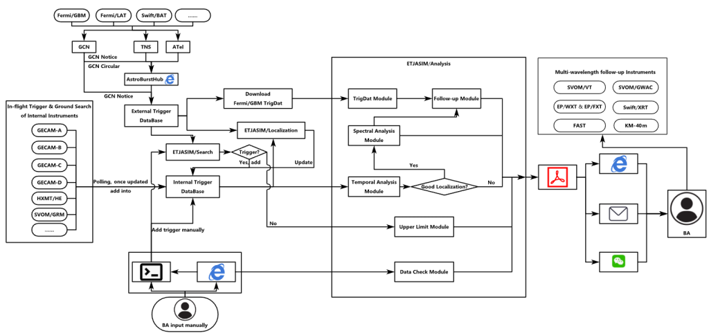
Now I serve as BA of GECAM-A/B/C/D, Insight-HXMT and SVOM/GRM. Therefore one of my daily duty is to monitor the observation data of satellite and the trigger alert, discovering and analyzing new high-energy transients promptly, and post circulars vis GCN or ATEL. I developed a series of data analysis pipeline and tools with my fellows to help reduce workload for BAs on shift.
Moreover, I’m also working as TA of EP/FXT and BA of SVOM collaboration, and have organized or participated in joint multi-wavelength observation campaign for many times.
Fig.7 The standard multi-wavelength observation procedure for GRBs and the BREAKFAST framework of GHS joint BA duty.
Simulation, Calibration and Test
As a member of instrument team, I participated in a series of calibration experiments and test for GECAM-A/B/C/D, Insight-HXMT, and SVOM/GRM, covering both pre-launch and post-launch phases, while taking charge of parts of experiments and analyses (as listed follows).
(1) The on-ground temperature-biased calibration of GECAM-A/B, including the calibration of energy response, detection efficiency and energy resolution in different temperature, based on the hundred meters long X-ray beam calibration system. And the influence of temperature on the gain of SiPM is also tested during the experiment.
This work is the thesis of my Bachelor’s degree. As the primary operator, I carried out this experiment, as well as the of data analysis , with the support and guidance of my supervisor. This temperature-biased calibration results were incorporated into the initial CALDB of GECAM-A/B, And were published as part of the ground calibration paper for GECAM.
(2) The on-ground and in-orbit calibration of GECAM-D. I developed the mass model of GECAM-D detectors and simulated the detection efficiency. I’m also in charge of developing and updating the GECAM-D CALDB.
The simulation results were used to compare with the on-ground experiment result. Moreover, by monitoring the characteristic emission lines (e.g., 511 keV positron annihilation line) from in-flight data, the evolution of the detector’s energy response is monitored and quantified.
Some results were published as part of the ground calibration paper of GECAM-D, while the in-orbit calibration is still in process.
(3) The cross calibration of SVOM/GRM. To quantify the systematic uncertainties, comparative analysis of joint observation from SVOM/GRM and other space-based detectors is conducted, and the results will be used to update and improve the SVOM/GRM CALDB. This work is still ongoing.
Parts of my research on instruments is closely related to space physics and the space environment, which is also the reason I became involved in studying the space physics. These studies primarily focus on simulating the background levels and variations of many types of instruments, including wide FOV γ-ray monitors, coded aperture detectors, and Compton telescopes.
Based on the understanding of detectors accumulated through research related to instruments, I have also attempted to propose some new or improved methods to enhance the capabilities of detectors, including
(1) a novel method for GECAM and similar instruments to measure the pitch angle of charged particles based on detector counts distribution.
(2) a optimized background estimation method of GECAM-C based on the revisit orbit.
(3) the feasibility of polarization detection using GECAM-like instruments.
Fig. 10 Pitch Angle Measurement Method based on Detector Counts Distribution (PACD)
I also participated in some whole satellite experiments and experiments in the launch site, as well as in-orbit payload validation and optimization.
Pre-study and Design of Next Generation Telescope
Based on my understanding of the development trends and legacy issues in astrophysics, as well as the detection capabilities of current instruments and advancements in detection technology, I have participated in some fantastic and feasible pre-study and design work for detectors, which mainly includes several aspects:
(1) imaging of γ-ray with focus system
(2) next generation Compton telescope to fill the MeV-gap
(3) soft X-ray code aperture telescope and code aperture Compton telescope
Fig.11 The basic concept of LAUE lense
The Laue lens is considered a feasible option for future MeV focusing telescopes, utilizing Bragg diffraction from the crystal lattice with the Laue geometry. I performed some calculations on the optical system design of the Laue lens, as well as the effective area of Laue lens based on mosaic crystals.
The Compton telescope is regarded as an important method of detecting MeV energy range in the future. Many projects have been proposed that utilize delicately designed Compton telescopes to fill the “MeV-gap”. I spent some time in investigating the spurious events of the Compton telescope, which are generated due to accidental coincidences in the background with bright source.
Due to the limitations of detection mechanism, the localization accuracy of the Compton telescope is inherently not very high. Two possible solutions are to integrate the Compton telescope with a pair conversion telescope (in the high-energy range) and to merge it with a coded aperture (in the low-energy range).
Driven by both the research of the Code aperture mask Compton telescope and the research of large-field soft X-ray detectors, I am also conducting simulation studies on coded aperture detectors, about background and detector performance.
Nevertheless, I am also conducting simulations and analyses related to polarization detection.
When conducting observations and data analysis, I often (or hearing others) lament how much better it would be if there were joint observations in certain wavelength. I believe that a feature-rich, high-performance flagship telescope (instrument or satellite) is the most important and effective means for achieving breakthroughs in astronomy (although small but unique instruments and telescopes are also indispensable). Therefore, I often imagine future instruments at night. I call this project conception as “All in One”.
Although I don’t think it’s very realistic, dreams are worth having—what if they come true? ~(‾▾‾~)
Research on Space physic
Thanks to GECAM’s capability for charged particle identification, I noticed that there are signals very similar to magnetar X-ray bursts and short GRBs, which actually originate from charged particles, during checking the triggers.
Through a comprehensive search, I have collected a large sample set that includes three types of signals, named as short duration events (SDE), oscillating particle precipitation (OPP) and multi-peaks TEB-like events. Now I’m attempting to analyze the relationships between these phenomena.
These studies aim to explore whether there is a possibility of contamination in past magnetar X-ray bursts and short GRB samples set, while also investigating the origins of these intriguing phenomena and their similarities and differences with TEB and LEP.
These also present new requirements and constraints for the design of the next generation of detectors.
I also participated in a series of interesting space physic and astrophysics crossed projects—measuring the low-energy spectrum of GRBs using VLF signals based on their effects on the ionosphere.